win10筆記本開不了移動熱點的處理方法小白也能輕松解決
- 分類:Win10 教程 回答于: 2020年09月12日 08:03:41
為了追求更好的電腦體驗,很多人都選擇了性能高效且攜帶便捷的win10筆記本電腦。然而,卻有部分win10的用戶反映,說他們的電腦存在熱點開不了的問題。那么針對這些疑惑,小編在這里向各位分享一下win10筆記本開不了移動熱點的處理方法。
1、首先,右鍵點擊“我的電腦”,并選擇其中的“管理”。

2、進入頁面后,我們雙擊左側的“設備管理器”。

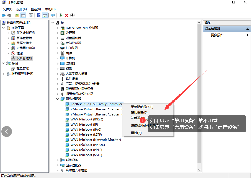
3、進入“設備管理器”頁面后,我們點擊右側的“網絡適配器”。

4、右鍵點擊彈出的選項,看下將被禁止的設備重新啟用。

5、如果說點擊第一個不是被禁用的設備的話,就一個個的右鍵嘗試,直到將所有設備啟用。

6、調整成功后,win10電腦的移動熱點就可以成功使用了。

而遇到這樣的問題,我們可以通過“我的電腦”進行更深層度的調整,從而幫助我們更快的解決問題。
有用
26
分享
轉載請注明:文章轉載自 m.8x4b.com
本文固定連接:m.8x4b.com
小白系統
小白幫助
如果該頁面中上述提供的方法無法解決問題,您可以通過使用微信掃描左側二維碼加群讓客服免費幫助你解決。備注:人工客服僅限正常工作時間(周一至周六:9:00~12:00 2:00~6:00)
分享到
微信好友
朋友圈
QQ好友
QQ空間
新浪微博
復制鏈接取消
長按或點擊右側按鈕復制鏈接,去粘貼給好友吧~
http://127.0.0.1:5500/content.htmlhttp://127.0.0.1:5500/content.htmlhttp://127.0.0.1:5500/content.htmlhttp://127.0.0.1:5500/content.htmlhttp://127.0.0.1:5500/content.htmlhttp://127.0.0.1:5500/content.htmlhttp://127.0.0.1:5500/content.htmlhttp://127.0.0.1:5500/content.htmlhttp://127.0.0.1:5500/content.html
取消
復制成功
win10激活碼最新永久神Key_win10安裝密鑰激活碼大全(親測有效)
10002022/11/04
windows10怎么激活_激活win10系統的方法
10002022/11/03
3款Win10 KMS激活工具,激活任何版本的Windows或Microsoft Office
10002022/11/03
熱門搜索
2022年最新win10秘鑰/永久激活碼大全
10002022/11/02
win10專業版和win10家庭版有什么區別
10002022/11/02
手把手教你從零重裝Win10系統(win10官方安裝教程)
10002022/11/01
win10激活碼大全
10002022/10/22
Windows10系統ISO鏡像怎么從微軟官網下載 兩種win10鏡像下載方法
10002022/10/21
win10開機密碼取消的具體方法
10002022/10/19
聯想筆記本重裝系統win10的方法步驟
10002022/06/09
猜您喜歡
- win7安裝win10雙系統圖文詳解..2017/07/29
- win10激活工具的使用方法2021/11/23
- windows10純凈版系統一鍵取消登入密碼..2017/05/10
- windows10重裝系統教程2022/12/17
- win10企業版怎么恢復出廠設置..2022/10/10
- 簡述電腦怎樣重裝系統win102023/03/16
相關推薦
- 聯想ThinkPad X1隱士電腦重裝系統win1..2023/04/01
- 電腦怎么重裝系統步驟windows10..2023/02/25
- gpedit.msc找不到,小編教你win10找不..2018/07/16
- win10電腦如何截屏方法介紹2022/05/07
- 簡單教你win10怎么訪問共享文件..2020/10/19
- 電腦怎么一鍵還原系統win102022/09/27
文章已經到底了,點擊返回首頁繼續瀏覽新內容。




