u盤在電腦上讀不出來
- 分類:電腦教程 回答于: 2021年07月21日 14:36:17
有時候我們用自己U盤和電腦進行連接時,發現沒有任何反應,無任怎么操作就是識別不出來,那么下面我來說下電腦無法識別U盤,u盤在電腦上讀不出來的解決方法。
視頻教程:
圖文教程:
1、檢查自己電腦連接U盤的接口是否存在問題;
2、檢查U盤是否存在質量問題而無法使用;

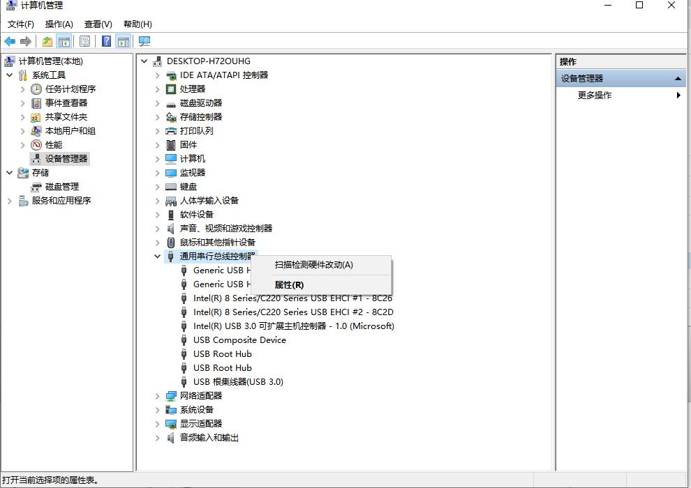
3、最后,選擇此電腦,右鍵,點擊管理;

4、選擇設備管理器,選擇通用串行總線控制器,然后檢查usb3.0是否安裝。

5、或者找到usb大容量存儲設備,右鍵后,點擊掃描檢測硬件改動。又或者更新驅動程序,

以上就是由小白一鍵重裝系統帶來的u盤在電腦上讀不出來的視頻圖文教程,希望可以為你帶來幫助。
有用
26
分享
轉載請注明:文章轉載自 m.8x4b.com
本文固定連接:m.8x4b.com
小白系統
小白幫助
如果該頁面中上述提供的方法無法解決問題,您可以通過使用微信掃描左側二維碼加群讓客服免費幫助你解決。備注:人工客服僅限正常工作時間(周一至周六:9:00~12:00 2:00~6:00)
分享到
微信好友
朋友圈
QQ好友
QQ空間
新浪微博
復制鏈接取消
長按或點擊右側按鈕復制鏈接,去粘貼給好友吧~
http://127.0.0.1:5500/content.htmlhttp://127.0.0.1:5500/content.htmlhttp://127.0.0.1:5500/content.htmlhttp://127.0.0.1:5500/content.htmlhttp://127.0.0.1:5500/content.htmlhttp://127.0.0.1:5500/content.htmlhttp://127.0.0.1:5500/content.htmlhttp://127.0.0.1:5500/content.htmlhttp://127.0.0.1:5500/content.html
取消
復制成功
上一篇:win11標準配置是什么
下一篇:電腦屏幕倒過來了怎么辦
猜您喜歡
- win10版本查看方法視頻教程2021/05/31
- win11右下角小圖標怎么全部顯示..2022/05/26
- 電腦開不了機怎么重裝系統..2021/06/15
- windows資源管理器已停止工作..2021/05/29
- 怎么看win11是不是永久激活2022/04/01
- win11系統怎么退回win102022/06/29
相關推薦
- 電腦重裝系統會刪掉哪些資料..2022/12/10
- 電腦如何升級系統版本2022/08/05
- win10怎么取消開機密碼2021/05/26
- windowsU盤無法完成格式化2021/05/29
- 怎么給U盤加密2021/06/18
- win10瀏覽器在哪2021/06/05
文章已經到底了,點擊返回首頁繼續瀏覽新內容。




