usb共享網絡電腦未識別怎么辦
- 分類:幫助 回答于: 2020年09月02日 10:08:02
usb共享網絡電腦未識別怎么辦呢?我們知道用usb共享網絡電腦未識別時一般不會出現此情況,如果發生了怎么解決呢?那么我們應該如何處理呢?接下來小編與大家分享關于usb共享網絡電腦未識別的解決辦法。更多電腦教程,盡在小白系統官網。
usb共享網絡電腦未識別怎么辦
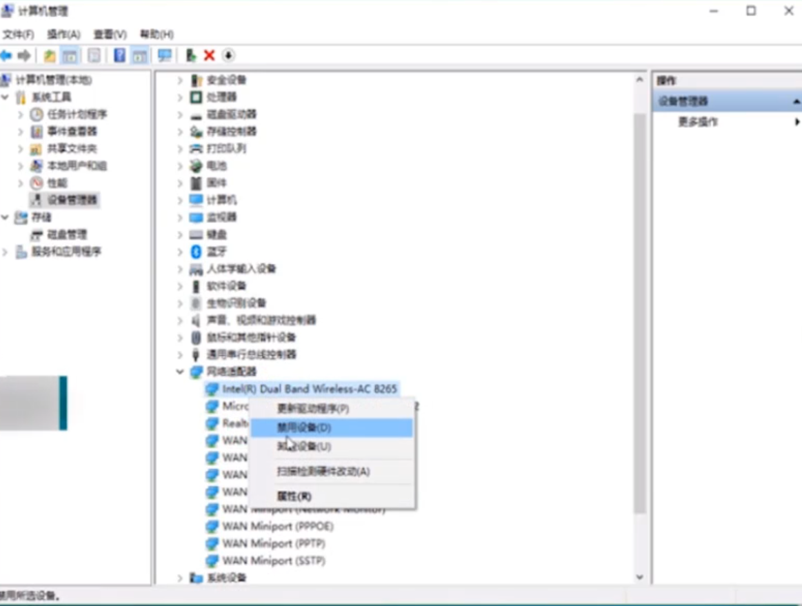
1.首先我們需要確保手機正常訪問網絡,右擊此電腦選擇管理。

2.使用數據線連接電腦,僅充電線是不可以的。

3.要是電腦還不能上網,進入設備管理器,刪掉網卡驅動。


4.之后進入電腦的品牌官網,重新下載網卡驅動。

5.按照流程,完成安裝。

6.最后檢查設備管理器,還是提示失敗,建議排查硬件故障原。


上述是usb共享網絡電腦未識別怎么辦的解決辦法。
有用
26
分享
轉載請注明:文章轉載自 m.8x4b.com
本文固定連接:m.8x4b.com
小白系統
小白幫助
如果該頁面中上述提供的方法無法解決問題,您可以通過使用微信掃描左側二維碼加群讓客服免費幫助你解決。備注:人工客服僅限正常工作時間(周一至周六:9:00~12:00 2:00~6:00)
分享到
微信好友
朋友圈
QQ好友
QQ空間
新浪微博
復制鏈接取消
長按或點擊右側按鈕復制鏈接,去粘貼給好友吧~
http://127.0.0.1:5500/content.htmlhttp://127.0.0.1:5500/content.htmlhttp://127.0.0.1:5500/content.htmlhttp://127.0.0.1:5500/content.htmlhttp://127.0.0.1:5500/content.htmlhttp://127.0.0.1:5500/content.htmlhttp://127.0.0.1:5500/content.htmlhttp://127.0.0.1:5500/content.htmlhttp://127.0.0.1:5500/content.html
取消
復制成功
電腦不能正常啟動了怎么辦
10002022/10/05
電腦重裝系統教程
10002019/07/10
如何重裝電腦系統最簡單快捷
10002019/07/02
熱門搜索
重裝系統軟件,小編教你重裝系統軟件哪個好
10002018/10/18
小編教你如何使用一鍵ghost還原系統.
10002017/08/10
小魚一鍵重裝系統軟件重裝win7系統圖文教程
10002017/06/21
最新電腦系統重裝圖文教程
10002017/06/11
小白系統v8.16.5.1版本使用教程
02017/03/06
小白一鍵重裝系統使用教程(通用7.1及以下版本)
02017/03/06
重要警示:辨別真假小白一鍵重裝系統
02017/03/06
上一篇:華碩黑屏按哪三個鍵
下一篇:電腦無線網絡屬性打不開怎么辦
猜您喜歡
- 簡單幾步教你開機進入uefi如何退出..2020/09/04
- Windows 系統出現 0x80004005 錯誤代..2021/02/16
- 技術編輯教您kms激活工具怎么使用..2018/11/26
- 網絡封包抓取工具 WinPcap 詳細解讀..2020/11/18
- 零度飄逸xp純凈版下載2017/07/15
- 筆記本驅動,小編教你東芝筆記本無線網..2017/12/29
相關推薦
- 玩lol出現藍屏怎么辦2021/01/07
- 為你解答電腦截圖的快捷鍵是什么..2018/12/04
- 小白一鍵LAN共享工具使用2020/07/23
- 筆記本電腦進不了系統怎么辦..2023/01/28
- qq語音通話怎么關閉麥克風2020/07/06
- 怎么使用手機NFC功能,小編教你怎么使..2018/07/05
文章已經到底了,點擊返回首頁繼續瀏覽新內容。




