鼠標加速,小編教你鼠標加速怎么關
- 分類:幫助 回答于: 2018年07月19日 16:36:00
小伙伴們,小編聽說你們想要知道鼠標加速怎么關閉,干嘛不早說呢,小編我這兒就有關閉鼠標加速的方法呀。來來來,小伙伴們快來,接著往下看,小編的方法就在文章的后面~
我們在使用電腦的時候經常都會需要使用到鼠標,所以對于鼠標的相關知識我們應該要了解的多一些。所以今天小編就來給你們講講鼠標加速要怎么關,感興趣的小伙伴們就接著看下去吧~
1.MAC的設置:打開“系統偏好設置”。

鼠標加速圖-1
2.找到鼠標選項,WINDOWS系統則是鍵盤和鼠標選項。

鼠標加速圖-2
3.進入后即可根據需要增加或減少鼠標移動速度。

鼠標加速圖-3
4.WINDWOS的設置:從開始菜單選中“系統”項并打開。(控制面板)

關掉鼠標加速圖-4
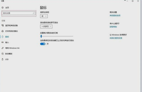
5.然后在“查找設備”里輸入“鼠標”,打開鼠標設置。

關閉鼠標加速圖-5
6.然后點擊“其他鼠標選項”,即可打開鼠標速度設置界面咯。這就是解決方法啦~~

關掉鼠標加速圖-6
有用
26
小白系統
微信好友
朋友圈
QQ好友
QQ空間
新浪微博
復制鏈接
1000
1000
1000
1000
1000
1000
1000
0
0
0猜您喜歡
- 菜鳥裝機必知的32位和64位哪個流暢知..2020/10/15
- 電腦開機黑屏怎么辦重裝系統的惡教程..2021/11/17
- 為什么qq空間打不開2020/06/30
- 電腦藍屏重啟后不能進入系統怎么辦..2022/08/22
- 10臺電腦批量裝系統的操作方法..2021/03/04
- 電腦怎么看內存條頻率2020/06/23
相關推薦
- 電腦死機怎么辦什么都點不了的解決方..2022/04/11
- 全選快捷鍵是什么,小編教你全選快捷鍵..2018/07/05
- 小編教你電腦裝系統2019/01/22
- oppo便簽刪除了怎么恢復2023/05/08
- 筆記本電腦定時關機怎么設置..2022/04/15
- 無線網絡適配器被刪除怎么重新安裝..2020/08/05




